Tables
Relationships
Constraints
Anomalies
Columns
Donate to SchemaSpy
Table
eicu
.
eicu_crd
.
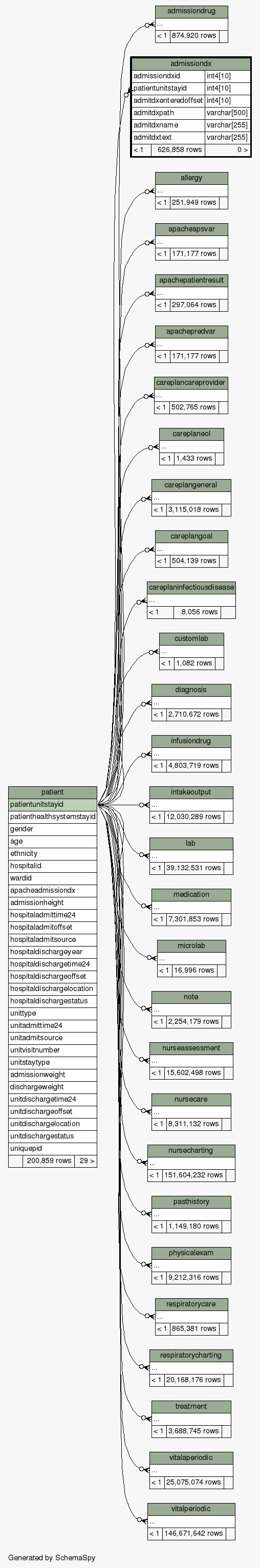
admissiondx
Generated by
SchemaSpy
Related columns
Constraints
Comments
Legend
Legend:
Primary key columns
Columns with indexes
Implied relationships
Excluded column relationships
<
n
> number of related tables
Column
Type
Size
Nulls
Auto
Default
Children
Parents
Comments
admissiondxid
int4
10
patientunitstayid
int4
10
patient
.patientunitstayid
admissiondx_fk_ptunit_id
R
admitdxenteredoffset
int4
10
admitdxpath
varchar
500
admitdxname
varchar
255
√
null
admitdxtext
varchar
255
√
null
Table contained 626,858 rows at Thu Aug 08 18:15 EDT 2019
Close relationships
within
one
two degrees
of separation
: